跳到主要内容

企业管理

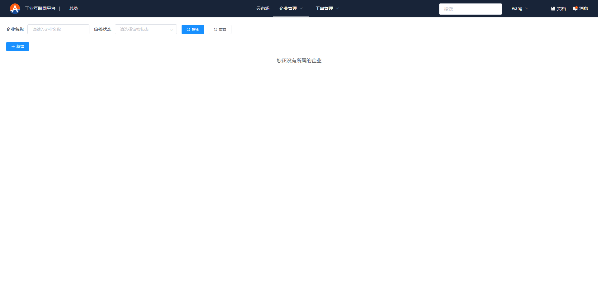
1、在首页中点击企业管理我的企业进入企业组织管理界面。

org-list

2、点击新增按钮,在弹框中输入需要创建的组织信息,点击确定,待管理员审核。

org-add

点击确定之后,可以点击认证提醒的确定按钮,也可以点击企业右上方的立即认证按钮进入企业认证信息填写页面。

3、在企业用户组织实名认证页面填写企业信息,法人信息,并上传对应证件照提交管理员审核。

org-cerification-1 org-cerification-2

4、提交审核之后,可以在企业管理页面查看各个企业的审核状态,当认证中字样消失时,表明企业认证审核已通过。

org-list-2 org-list-3

5、点击你创建的企业,进入企业内部管理界面,你可以邀请其他成员进入你的企业当中,并授予成员权限,也可以想企业转移给其他人。

org-manage

6、选中成员,点击编辑权限,可以为该成员设置对应应用的访问权限。如果该组织还没有购买任何产品,可以去产品与服务模块挑选应用进行购买使用。

org-edit org-edit-2

7、如果你同时拥有多个企业,您可以点击企业管理下方的切换企业来变更您当前的所属企业,变更之后,该账号所拥有的应用权限也会随之改变。

org-change