实名认证
在正式使用平台前需要完成实名认证,以便解锁全部功能。
1、右上方下拉框中点击
认证信息
。
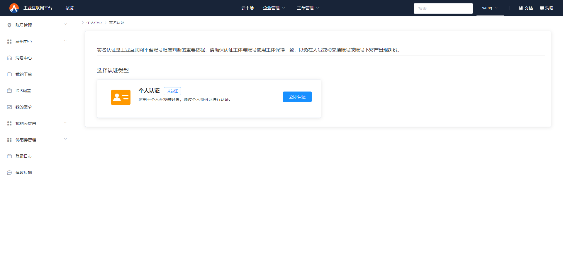
2、在实名认证选择页面点击
个人认证
进入信息填写页面。
3、
个人用户实名认证
页面信息录入之后,点击提交
按钮移交管理员审核。
提交之后,在实名认证选择页面可以查看到状态处于审核中
。
待管理员审核通过之后,可发现状态变更为认证通过
。
在正式使用平台前需要完成实名认证,以便解锁全部功能。
1、右上方下拉框中点击
认证信息
。
2、在实名认证选择页面点击
个人认证
进入信息填写页面。
3、
个人用户实名认证
页面信息录入之后,点击提交
按钮移交管理员审核。
提交之后,在实名认证选择页面可以查看到状态处于审核中
。
待管理员审核通过之后,可发现状态变更为认证通过
。